HDL Works

Menu
HDL Works

EASE: Block diagram editor

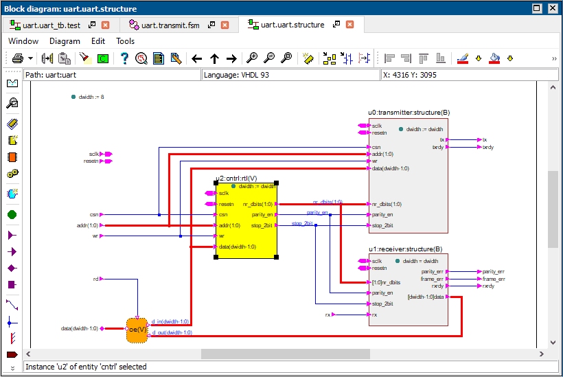
The block diagram editor allows you to easily decompose your system into functional blocks. It is up to the designer how detailed you want to make the decomposition. Any block can contain a:

  • Component/instance
  • Generate statement
  • Block statement
  • Process/always statement
  • Concurrent text block
The contents of a block can be implemented using one of the four available editors. The block diagram editor allows you to graphically represent VHDL processes or Verilog always statements. This approach visualizes the data flow inside a single diagram.

The editor supports the use of generics/parameters (both in the interface definition and in the diagrams), complex port maps, (VHDL) records, etc.

Browsers State diagram editor

Home Company Products
Sales Support Site Map
Home Company Products Sales Support HDL Corner Site Map
Home dot Company dot Products dot Sales dot Support dot HDL Corner dot Site Map

Copyright © 2004 - 2026 HDL Works